How do you search in the bible where the concern (or sense) of teaching (train,discipline, etc) the children or someone younger are emphasized?
I'm not happy what I've found in my searches.
Thanks
I can't find a good way to use tagging to do it.
I started with Titus 2:4 (older women teaching younger) and right clicked. {Section <Culture Age roles>} looked promising, but was not that helpful. This is the only hit for <Sense = to instruct in wisdom>.
So, I tried Proverbs 22:6, going for something a little more literal. This has no culture tags at all, disappointingly. Same with Deuteronomy 6:7. They do have the Preaching Theme: Education, though.
I saved those 204 passages as a passage list, and searched for (old, young, mature, immature, parent, child, father, mother). A huge number of false positives here: 113 of the verses are hits in the search. I don't see any consistently helpful Logos tagging here.
A more brute force approach has only a few false positives and 49 total verses: (teach, train, show, tell, learn) NEAR (generation, young*, child*, parent, father, mother)
This is a start: {Section <Culture Discipline>}
or
<Sense discipline (training)> (child,son)
This is a start: {Section <Culture Discipline>} or <Sense discipline (training)> (child,son)
Found <Sense = to command (cause to do)> has many results
Expanded search appears to have decent results in NLT:
((<Sense discipline (training)>,<Sense = to obey>,<Sense = to instruct in wisdom>,<Sense = to command (cause to do)>,<Sense = to inculcate>,train,teach) WITHIN 12 WORDS (boy,child,children,son,father,parent,young,younger,youngster,youth, Almighty, Shaddai)) OR ((boy,child,children,son,father,parent,young,youngster,youth) WITHIN {Section <Culture Discipline>})
FYI: "Bible Compare English" collection has the ten English Bibles that are currently usable for New Testament Interlinear Text Comparison.
Keep Smiling [:)]
I can't find a good way to use tagging to do it. I started with Titus 2:4 (older women teaching younger) and right clicked. {Section <Culture Age roles>} looked promising, but was not that helpful. This is the only hit for <Sense = to instruct in wisdom>. So, I tried Proverbs 22:6, going for something a little more literal. This has no culture tags at all, disappointingly. Same with Deuteronomy 6:7. They do have the Preaching Theme: Education, though. I saved those 204 passages as a passage list, and searched for (old, young, mature, immature, parent, child, father, mother). A huge number of false positives here: 113 of the verses are hits in the search. I don't see any consistently helpful Logos tagging here. A more brute force approach has only a few false positives and 49 total verses: (teach, train, show, tell, learn) NEAR (generation, young*, child*, parent, father, mother)
Even though it wasn't entirely successful, this is a really helpful post to show the process by which searches like this should be done. Intelligent trial and error is usually the best method.
The shortcut is to use a topical Bible resource such as Nave's, Collins dictionary of Bible themes, etc.
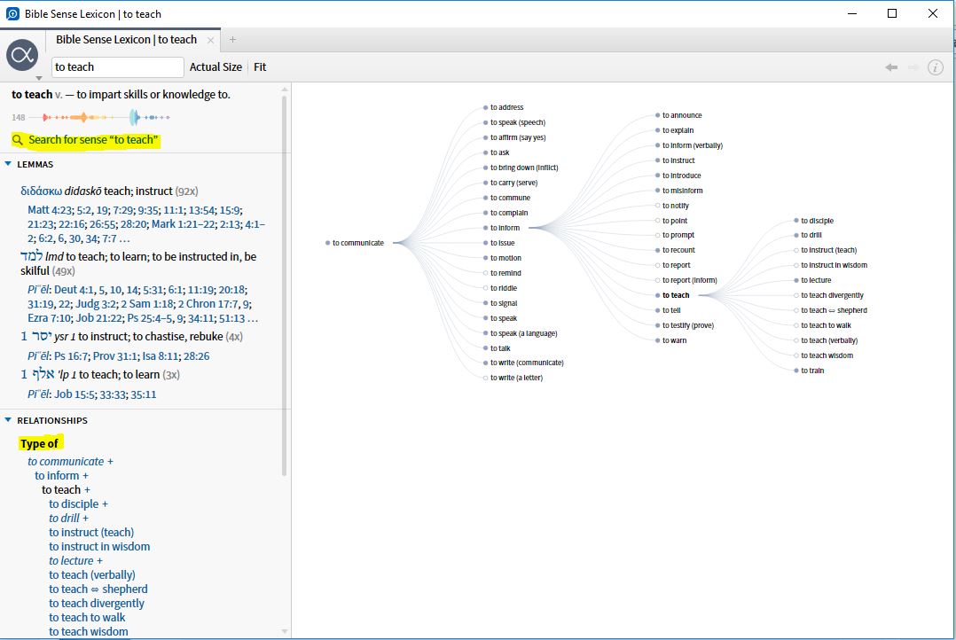
One approach would be to use the Bible Sense Browser as a starting point. In the screenshot below, the bottom highlight shows you the hierarchy of levels of meaning. Clicking on a different one will switch the lexicon to it (clicking on the nodes in the tree won't). Then you use the link above (top highlight) to search for that.
Available Now
Build your biblical library with a new trusted commentary or resource every month. Yours to keep forever.